CG艺术家Jillian Ubando分享个人项目《色彩时刻》——静物系列首作,旨在精进V-Ray外观开发、XGen毛发与灯光技术。项目包含27支手工建模画笔,每支配备独立XGen毛发描述。通过Substance 3D Painter制作木质/金属手柄的磨损纹理,并创新使用V-Ray Sampler Info节点与噪波控制毛发丝色彩渐变。利用V-Ray Distance Tex实现毛刷间干涸颜料堆积效果。

大家好!我是来自美国加利福尼亚州洛杉矶的CG艺术家Jillian Ubando。此前,我在EDGLRD和Elastic担任CG主管/综合艺术家,参与了预渲染和实时工作流程的项目。
在加州大学洛杉矶分校(UCLA)获得神经科学学位后,我转入视觉特效领域,并迅速爱上了通过CG进行叙事。如今,我活跃于电影和广告行业,专注于逼真的灯光、外观开发(lookdev)和数字场景,服务过詹姆斯·卡梅隆、The Weeknd、金·卡戴珊、耐克、特拉维斯·斯科特和马克·雅可布等客户。我喜欢使用虚幻引擎(Unreal Engine)为全球营销活动和原创IP创作实时电影。我的目标是持续探索那些融合叙事、氛围与技术工艺的项目,无论是在实时还是预渲染管线中。
项目目标
这个项目最初是一个个人的外观开发、着色和灯光练习,附带深入的毛发制作(grooming)研究。虽然我并非专业的毛发艺术家,但我希望挑战自己,为不同画笔创建27个自定义的XGen描述,并构建分层的毛发材质,以支持我所追求的真实感。
重点是通过表面细节、柔软感以及工具随时间积累的磨损来讲述一个安静的故事。这件作品是我正在进行的个人系列中的第一件,该系列探索色彩、工艺和材料老化。

参考与灵感
我的主要参考图来自Pinterest上的一张静物图,原图出自Jackson’s Art。画笔毛刷中微妙的磨损、色彩变化和纹理吸引了我,这似乎正是进行逼真毛发制作和着色研究的完美挑战。在此基础上,我又收集了更多关于灯光、氛围以及具体模型细节(如画笔手柄比例和存放它们的木盒)的参考资料。

建模与纹理
我在Maya中以真实世界比例对多支画笔进行了建模。为了在近距离渲染中获得足够细节,同时避免创建过多的纹理集,我将画笔每3-4支分组到一个UV集中。
在Substance 3D Painter中,我从基础的智能材质开始,为木纹和金属材质打底,然后快速在其上叠加程序化污渍、粗糙度变化和自定义边缘磨损。最终,我基于此设置创建了自己的基础智能材质,并在各支画笔间重复使用,再通过遮罩为每支画笔添加定制的颜料残留。所有内容都按图层和文件夹组织,以便我能迭代式地进行纹理绘制,并在精修毛发着色时调整颜色。


毛发制作与引导线
毛刷是实现真实感的关键,因此我花费了大量时间手动放置和塑造XGen引导线,以匹配我的参考资料。在某些区域,我添加了外层毛发以打破轮廓,并引入散乱的毛发,增加自然的破碎感。我大量使用了聚束(clumping)、噪波(noise)和剪切(cut)修改器,创造出从全新到轻微使用再到磨损的各种状态。
整个场景共需要27个独立的毛发描述,以捕捉毛刷形状和状态的多样性。


外观开发与着色
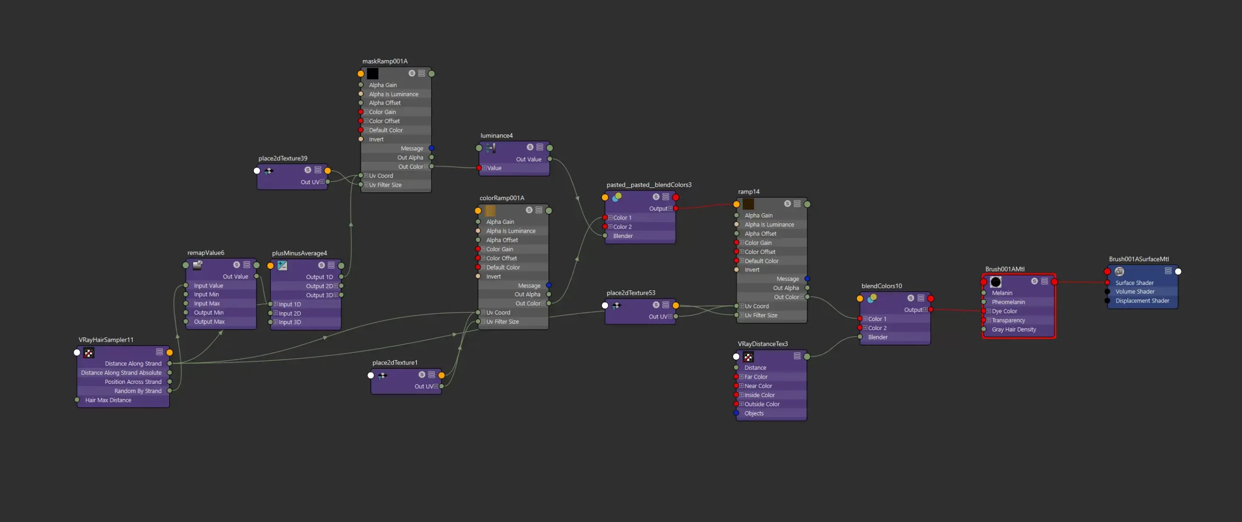
由于沿毛发丝的颜色渐变至关重要,我提前开始了外观开发。我使用V-Ray的Sampler Info节点驱动沿毛发丝V坐标的方向渐变,控制从根部到尖端的颜色过渡。最初,渐变感觉过于均匀,因此我在渐变输入中添加了噪波,以增加变化。
为了增加真实感,我还加入了颜料结块,使用V-Ray Distance Tex对毛发几何体进行着色,使其自然地融入毛刷中。这有助于表现毛刷间干涸堆积的颜料。

摄像机动画
虽然这是一件静物作品,但我希望赋予它动感。我制作了一个简单的摄像机移动,营造出电影般的微距摄影感觉,然后通过噪声表达式添加了微妙的摄像机抖动,以模拟手持拍摄的感觉。这为最终视频增添了一丝额外的生机。

灯光
灯光是分阶段进行的。我首先为画笔手柄分配Blinn着色器,以便专注于灯光方向和造型。当感觉平衡后,我添加了纹理和毛发,并进一步优化设置。
我使用了经典的三点布光:暖色主光、轮廓光和来自Poly Haven的中性HDRI填充光。之后,我引入了一盏柔和的背景光,以提升环境中的明暗值并引导视线。在整个过程中,我不断在V-Ray帧缓冲区中去饱和渲染,检查黑白明暗值,确保构图在没有色彩的情况下依然清晰可读。

渲染设置与优化
以全分辨率渲染27个毛发描述很快变得非常昂贵,尤其是我从一开始就打算将其作为视频而非静态图像。早期的测试渲染每帧需要数小时,因此我重点优化了渲染设置。
对于静态图像,我以相当标准的质量进行渲染。但对于视频,我依赖V-Ray去噪器通道作为最终的美观通道,并调整设置以优先考虑速度:
- GI光缓存细分(Subdivs):500
- AA最大细分(Subdivs):8
- 噪声阈值(Noise Threshold):0.15
结果得到的美观通道有噪点,但去噪器出人意料地清理得很好,节省了大量渲染时间。

合成与调色
一支画笔在动画中出现了一些闪烁的反射,我使用Nuke中的Cryptomatte将其隔离。我和一位朋友尝试了几种去闪烁方法,在Nuke中改善了约60%,然后将其通过达芬奇(DaVinci Resolve)的去闪烁工具处理,获得了更好的效果。
最终的合成和调色在After Effects中完成。我探索了VSCO中的滤镜参考,一旦找到喜欢的氛围,就以此为指导进行最终调色,平衡温暖感、纹理和对比度,将所有元素融为一体。

最终思考
这个作品挑战了我在毛发制作等不常专注的领域中平衡工艺与控制的能力。它也让我有机会迭代灯光、深入研究复杂的毛发着色器并管理渲染优化。
最重要的是,这个项目提醒我,表面磨损、色彩变化和细微的使用痕迹能传达多少故事和个性。这是一次个人技术挑战,也是一次放慢脚步、观察并创造触感和宁静的机会。我期待继续探索这类扎根于工艺的研究,希望这篇分解对任何希望深入研究V-Ray中毛发制作、着色或场景灯光的人有所帮助。




评论留言